Breaking News Teknologi: VPN Bukan Sekadar Alat Buka Blokir
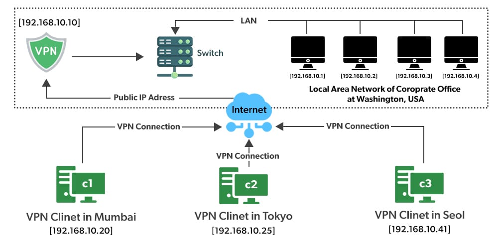
Di tengah meningkatnya ancaman siber, pengawasan digital, dan pembatasan akses internet, penggunaan VPN (Virtual Private Network) terus melonjak secara global. Namun, di balik popularitasnya, masih banyak pengguna yang memanfaatkan VPN tanpa benar-benar memahami cara kerjanya secara teknis.
Padahal, VPN bukan sekadar alat untuk membuka situs yang diblokir. Ia adalah teknologi keamanan jaringan yang berperan penting dalam melindungi data, menjaga anonimitas, dan memastikan komunikasi digital tetap privat.

Aaf Afiatna (Aura OS) adalah seorang WordPress Developer, Administrator IT, dan penggerak di balik infrastruktur berbagai portal media digital PT Arina Duta Sehati. Ia memiliki ketertarikan mendalam pada rekayasa sistem tingkat rendah, implementasi AI on-device, dan pengembangan proyek open-source seperti Neural Standby Kernel (NSK). Saat tidak sedang berurusan dengan server atau kode, ia aktif mengeksplorasi ekosistem Web3 dan berbagi wawasan melalui channel YouTube CryptoFansWorld.







